Getting Started

In this chapter we are going to learn how to create our first application using PWCT

The Main Window

When we run PWCT, The Main Window contains the next dockable windows

  • Components Browser

  • Project Files

  • Form Designer

  • Output Window

  • Goal Designer

p1.png

Components Browser

1 - Using the Components Browser, We can select a component to use

2 - Each component could provide an Interaction Page (Data-Entry Window)

3 - The Component lead the steps generation process in the Steps Tree (Inside the Goal Designer)

4 - The Component also generate the Textual source code in the background

components1.png

5 - We can search in the Components Tree by typing the Component name or some letters in the name

For example, by typing the letter ‘p’ we can find the (Print Text) component

components2.png

6 - To use the component after selecting it, Press (Enter) or (Double Click) using the Mouse

Project Files

Using the Project Files window, We can open visual source files quickly!

projectfiles1.png

For example, We can open the file (tetris.pwct) which contains the Tetris game!

To run this game we can click on the Run button in the Main Toolbar (Ctrl+F5)

projectfiles2.png

Form Designer

Using the Form Designer, We can design the application forms (User Interface)

formdesigner1.png

For example, The User Interface of the Desktop Screen Shot application is designed using the Form Designer

formdesigner2.png

Output Window

Using the Output Window, We can see the programs output!

outputwindow1.png

Also we can provide the required input for console applications

For example, The next console application ask about the User Name!

We can type the name in the Textbox then press (Enter) or click on the (Send) button

outputwindow2.png

Goal Designer

p2.png

1 - Contains the Steps Tree that represent the logic behind our program

2 - Contains buttons that we can use to control the steps tree

3 - Contains the Time Machine

3.1 - Support running the program in the past

3.2 - Support playing the program as movie

Hello World Program

In this section we will learn how to create the (Hello, World!) program

Section Contents:

  1. How to create the program using the Mouse

  2. The Steps Summary

  3. How to create the program using the Keyboard Shortcuts

Hello World Program (Using the Mouse)

From the Components Browser, Select the (Print Text) component

Then double click using the Mouse

p1.png

After selecting the component, an interaction page will appears in the Goal Designer

Using this Interaction Page we can determine the text that will be printed on the screen

Type: Hello, World!

Then click the (Ok) button

p2.png

This will generate the next step in the Goal Designer Window

p3.png

Now we can run the program and see the program output

To run the program click on the (Run) button from the Main Toolbar

p4.png

The next output will appears in the Output Window

p5.png

Hello World Program (Steps Summary)

  1. Select (Print Text) from the Components Browser

  2. Enter (Hello, World!) then click (Ok) in the Interaction Page

  3. Click (Run) from the Main Toolbar

hello.png

Hello World Program (Using the Keyboard)

  • Inside the Goal Designer window press the letter ‘p’

  • The Search Textbox will be active, and the pressed letter will be written there

  • This will select the (Print Text) component

  • Press (Enter) to use the (Print Text) Component

  • Write (Hello, World!) then press CTRL+W (Similar to clicking on the OK button)

  • Press CTRL+F5 to run the program!

Tip

Pressing any letter inside the Goal Designer will move us to the Components Browser

Using the Goal Designer

In this section we will learn about using the Goal Designer

Section contents:

  • Copy & Paste the Steps

  • Modify the Steps

  • Using the Time Machine

  • Moving Steps Up & Down

  • Cut & Paste Steps

  • Inserting Steps

  • Comment/Uncomment Steps

  • Deleting Steps

  • Search and Replace

  • Using the Again Button

Copy & Paste the Steps

Select the step (Print Hello, World!) then click on the (Copy) button or press Ctrl+C

copypaste1.png

Now select the Start Point then click on the (Paste) button or press Ctrl+V

copypaste2.png

We can do the paste operation many times

copypaste3.png

Now when we run the program using Ctrl+F5 we can see the (Hello, World!) message printed seven times

Sure it’s not the right way to program something like this because it’s better to use a For-Loop

copypaste4.png

Modify the Steps

To modify a step, We can click on the (Modify) button or press Ctrl+E or double click on the step.

Select the first step, Then press Ctrl+E

modify1.png

Change the Text from (Hello, World!) to (one) then press Ctrl+W

modify2.png

Change all of the steps to print the numbers from (one) to (seven)

Then run the program using Ctrl+F5

modify3.png

Using the Time Machine

Inside the Goal Designer and using The Time Machine Slider we can move backward along the Time Dimension

For example, At this point in the past we have three steps only

time1.png

We can run the program in the past using Ctrl+F5

This will print (one two three) - Each word in separate line

time2.png

We can move forward and go to the present where we have all of the seven steps

Also we can click on the (Play) button to play the program as movie

This will create the program step-by-step to learn how to generate each step

This will display the selected component in the Components Browser and the Interaction Pages too!

time3.png

For example, at this point in the past, Nothing exist!

time4.png

While at this point we have two steps

time5.png

Moving Steps Up & Down

We can change the order of the steps inside the Steps Tree using the Up & Down buttons

For Example, Select the step (Print seven) then click on the Up button or press Ctrl+U

moveup1.png

Now we see the (Print seven) comes before (Print six)

moveup2.png

Click on the Up button many times until the (Print seven) step becomes the first step

Then run the program using Ctrl+F5

moveup3.png

Cut & Paste Steps

Select the (Print seven) step then click on the (Cut) button or press Ctrl+X

cut1.png

Select the (Start Point) then click on the (Paste) button or press Ctrl+V

cut2.png

This will paste the (Print seven) step after the (Print six) step

Run the program using Ctrl+F5

cut3.png

Inserting Steps

To insert a new step after the (Print three) step

At first select the (Print three) step then start a new interaction process

Start using the (Print Text) component

insert1.png

The new generated step will be added directly after the (Print three) step

insert2.png

Comment/Uncomment Steps

To comment a step, Select it first then click on the (Comment/Uncomment) button or press Ctrl+I

comment1.png

The commented step will not be executed when we run the program

comment2.png

To enable the step again (Uncomment), select it then click on the (Comment/Uncomment) button

comment3.png

Deleting Steps

To delete a step, select it then click on the (Delete) button

deletestep1.png

Click (Yes) or press (Enter) to delete the step

deletestep2.png

Search and Replace

To find a step, click the (Search) button or press Ctrl+F

search1.png

For example, In the Search window type the letter “o” then click (Search) or press Enter

Once we select a step from the Results Listbox, this step will be the active step in the Steps Tree

search2.png

We can replace the text with another text

search3.png

For example replace (seven) with ( ** seven ** ) then click the (Replace) button

search4.png

Then run the program using Ctrl+F5 to see the change in the output

search5.png

Using the Again Button

We can use the same component many times using the (Again) button

For example, when we use the (Print Text) component, and after writing the text (eight) click (Again) instead of (Ok)

again1.png

This will generate the step (Print eight) in the steps tree

Also we can use the interaction page to write another text like (nine)

Click (again)

again2.png

Now we have the step (Print nine) in the Steps Tree

This time we will write (ten) then click (Ok) or press Ctrl+W

again3.png

Run the program using Ctrl+F5 to see the output

again4.png

Undo

If we did something wrong in the Steps Tree (Like deleting a step) we can cancel this using Ctrl+Z

Also we can select (Undo) from the (Edit) menu instead of pressing Ctrl+Z

Visual Source Files

In this section we will learn about the Visual Source Files ( *.pwct )

Section contents:

  • Saving the file

  • Opening the file

  • Starting new file

Saving the file

To save the file, Click on the (Save) button from the Main Toolbar or press Ctrl+S

save1.png

Select the folder, or create a new folder

For example : pwct2/applications/myprograms

Then type the file name : program1

The saved file will be progam1.pwct

save2.png

After saving the file, the file name will be used as the window title in the Goal Designer

save3.png

Opening the file

To open a file, click on the (Open) button from the Main Toolbar

open1.png

Select the file, for example: program1.pwct

open2.png

Also we can open the files using the Project Files window

Just go to the folder and select the file

open3.png

Starting new file

To start a new file, From the (File) menu, select (New) or press Ctrl+Alt+N

Another way is to click on the (New) button from the Main toolbar

newfile.png

The new file name will be (noname.pwct)

To change the file name click (Save)

Save As

Using (Save As) we can save the file using another name

saveas.png

Printing the file

To print the file press Ctrl+P or select (Print to PDF) from the file menu

We can print the Steps Tree

print1.png

Also we can print the textual source code

print2.png

Tip

We can copy the text that represent the Steps Tree or the Source Code and paste it in our discussions in Online Forums

Go to line

Each visual source file ( *.pwct ) represent a textural source code file

Sometimes we want to select a step inside the Steps Tree that represent a specific line in the textual source code

This is useful if we have a runtime error in a specific line of source code

Using (Go to line) from the (Edit) menu, we can do that

Tip

We can open the (Go to line) window using Ctrl+G

Note

Each step in the Step Tree could repsent one or many of textural source code lines

gotoline.png

Customization

In this section we will learn about the customization of the PWCT Environment

Section contents:

  • View Menu

  • Customization Window

View Menu

From the View menu we can navigate quickly to the different dockable windows

Also we have keyboard shortcuts to do the navigation quickly

  • To activate the Project Files window press Alt+P

  • To activate the Goal Designer window press Alt+G

  • To activate the Output window press Alt+O

From the (Appearance) submenu we can show/hide the different windows and toolbars

cust1.png

From the (Mode) submenu we can quickly arrange the dockable windows

cust2.png

From the (Style) submenu we can change the theme

cust3.png

Customization Window

To open the Customization window, From the (Edit) menu select(Customization) or Press Alt+C

From this window we can change the Steps Tree colors

cust4.png

Also we have more options that control the behavior of the PWCT environment

cust5.png

Run Programs

We can run programs using the Program menu or using the Toolbars

Also we can use the Keyboard shortcuts

Program Menu

From the Program menu, we can run the current opened file using different options

Also we can run the Main file in the project

programmenu1.png

Selecting (Debug - Run then wait) will display the output in the command prompt window

After running the program, the pause command will be executed so we can see the output

programmenu2.png

Also we have the (Run web application) option that we can use during web development

Also we have this option in the Main toolbar

programmenu3.png

For example, the next program display (Hello, World) in the web browser

programmenu4.png

Main File toolbar

The program menu contains options for using the (Main File)

When we have a project that contains many visual source files, we can select one of these files as the Main file that we can use to run the project

For example we select (goldmagic800.pwct) as the main file, This file generate (goldmagic800.ring)

programmenu5.png

We can run the main file while opening other files in the project

programmenu6.png

More Options

In this section we will learn more about the features and resources provided by the PWCT Environment

Section contents:

  • Tools Menu

  • Distribute Menu

  • Help Menu

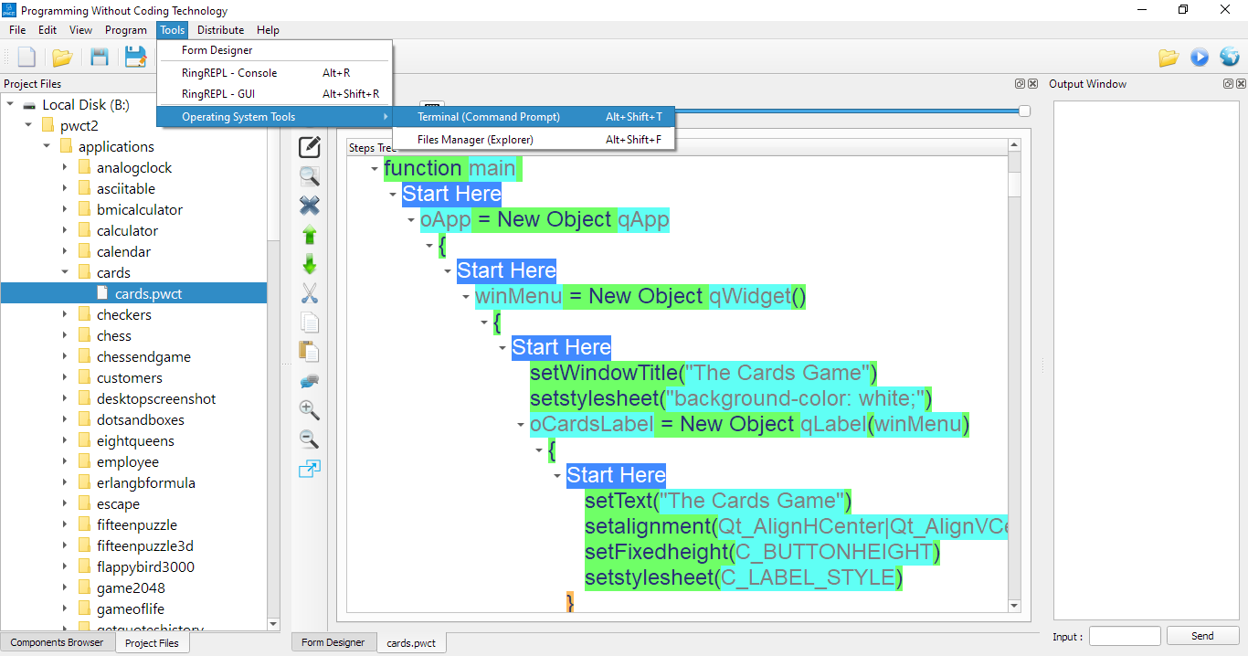
Tools Menu

From the tools menu we can run the Form Designer or the RingREPL (Read-Eval-Print-Loop)

Also we can open the Command Prompt or the Files Explorer

tools1.png

When we open the Command Prompt, the current directory will be the folder of the opened visual source file

tools2.png

Also when we open the Files Explorer, the current directory will be the folder of the opened file

tools3.png

When we run RingREPL we can write and execute Ring code directly

tools4.png

For example, We can write and execute the next program that print a message on the screen

? "Hello, World!"
tools5.png

We have also the GUI version of RingREPL

tools6.png

This version comes with the History option that contains the previous commands

tools7.png

Distribute Menu

Using the Distribute menu we can distribute or applications and build executable files

distribute1.png

For example, we can build (program1.exe) for our program

distribute2.png

We can run (program1.exe) from the command prompt and see the output

distribute3.png

Help Menu

Using the Help menu we can open PWCT or Ring documentation

The documentation comes in different formats like CHM & PDF

helpmenu1.png