Programming Without Coding Technology 2.0

Program Visually.
Think Creatively.

PWCT2 is a self-hosting visual programming language that lets you build applications and 2D games through interactive visualization — powered by the Ring programming language.

PWCT2 Game Development

General-Purpose Visual
Programming Language

PWCT has been introducing innovative concepts over two decades that redefine how developers interact with code — replacing traditional approaches with more intuitive visual methods.

🔄

Graphical Code
Replacement

GCR replaces traditional drag-and-drop with automatic Steps Tree generation. The system blends diagrammatic and form-based programming through seamless automatic visual representation.

⏱️

Time Dimension
Integration

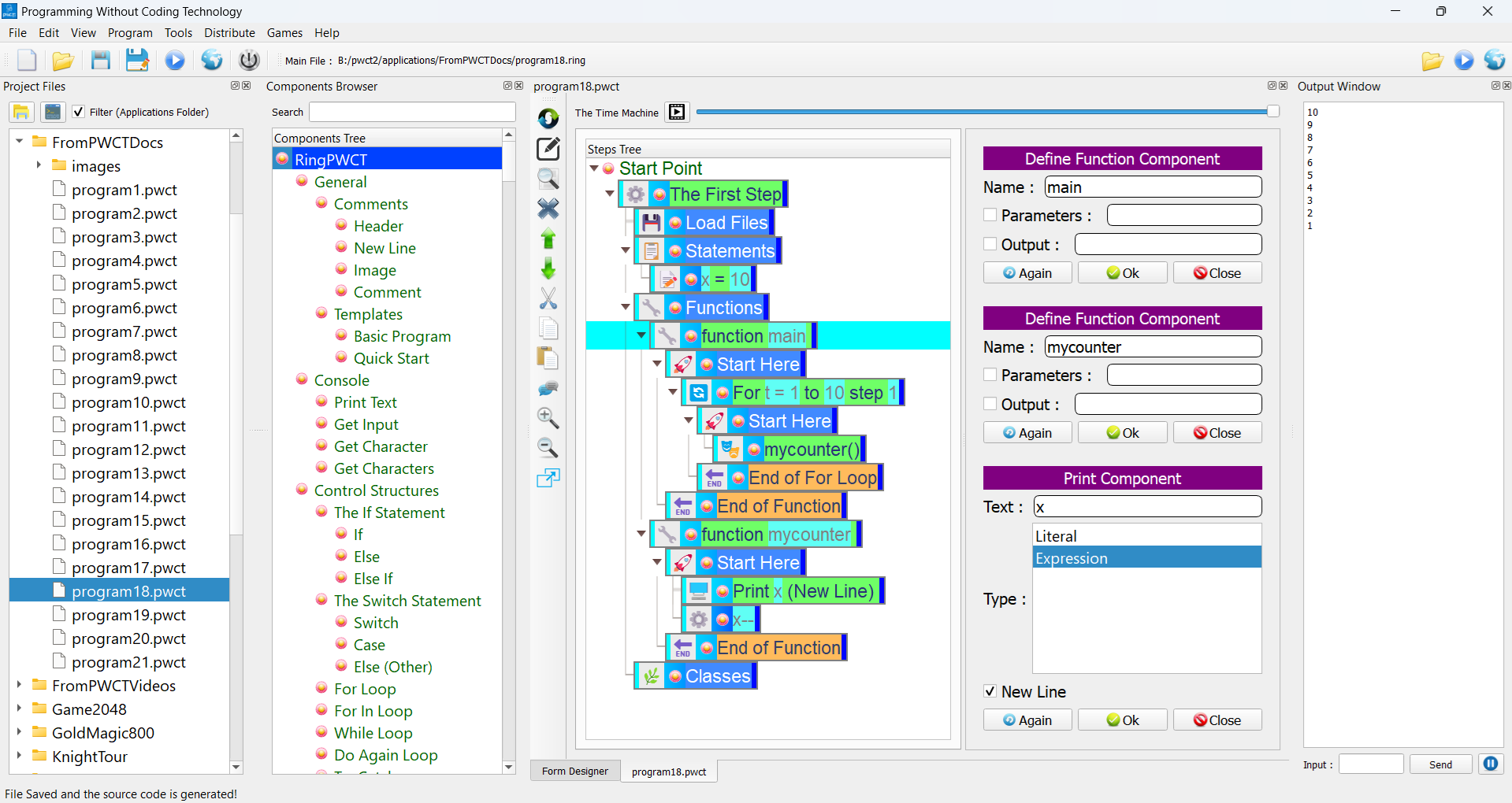
PWCT integrates the time dimension at the program design level. Play your programs as movies to visualize step-by-step implementation and travel back through your design history.

🏗️

Self-Hosting
Architecture

PWCT2 is built with PWCT2. As a self-hosting visual programming language, it validates its own capabilities by being its own most demanding application.

Everything You Need to Build

Whether you're a beginner learning programming concepts or a professional Ring developer seeking productivity — PWCT2 adapts to your workflow.

01

Goal Designer

Visual programming using the Steps Editor instead of a traditional code editor. Browse components visually and build your logic step by step.

Visual Programming
02

Form Designer

Design your application's user interface with a WYSIWYG form designer. Drag, resize, and customize GUI elements visually.

WYSIWYG
03

Time Machine

Play programs as a movie and run programs in the past. Navigate through your program's design timeline with a slider control.

Unique Feature
04

Interactive Visualization

Import textual source code and instantly see the interactive visual representation. Understand any Ring program through its visual structure.

05

Rich Comments

Add images, tables, and rich media to your application design. Make your programs self-documenting and visually informative.

06

Themes & Customization

Choose from different styles and themes. Customize colors and environment options to match your preferences.

🖥️
Desktop Apps

Windows, Linux, macOS

🎮
2D Games

Game dev with RayLib

🌐
Web Apps

Full web development

🗃️
Databases

SQLite, MySQL, ODBC

🎨
Drawing & Simulation

Creative applications

📦
Many Samples

Ready-to-use examples

See It in Action

From game programming to GUI development — PWCT2 handles it all through its visual programming interface.

Visual Programming in PWCT2
💡 Visual Programming
Rich Comments in PWCT2
📝 Rich Comments
GUI Development in PWCT2
🖥️ GUI Development
2D Game Development in PWCT2
🎮 2D Game Development

Up & Running in Minutes

Run from source code on any platform, download from Steam on Windows, or grab a binary release from GitHub.

1
Install Ring

Download the Ring programming language from ring-lang.github.io

2
Clone the Repository

Get the PWCT2 source code from GitHub

3
Run PWCT2

Execute the main Ring source file and start building

terminal
# Step 1: Install Ring from
# https://ring-lang.github.io

# Step 2: Clone the source code
git clone https://github.com/pwct/pwct2

# Step 3: Run PWCT2
cd pwct2
ring pwct.ring

# That's it! Happy visual programming 🎉

Published & Peer-Reviewed

PWCT and Ring are backed by multiple published research papers in respected journals and conferences.

Applied Sciences 2025
PWCT2: A Self-Hosting Visual Programming Language Based on Ring with Interactive Textual-to-Visual Code Conversion
Read Paper →
Electronics 2024
Ring: A Lightweight and Versatile Cross-Platform Dynamic Programming Language Developed Using Visual Programming
Read Paper →
CCF Transactions 2020
PWCT: A Novel General-Purpose Visual Programming Language in Support of Pervasive Application Development
Read Paper →
ACM 2017
PWCT: Visual Language for IoT and Cloud Computing Applications and Systems
Read Paper →

Start Building Visually

Free and open source. Available on GitHub for Windows, Linux, and macOS. Join the community of visual programmers.